描述
- 三向比對合併: 支援同時比較原始檔案與兩個修訂版本,精準處理複雜的合併衝突。
- 字元級差異偵測: 不僅能比對行與行的不同,還能精確標示出單一字元級別的異動細節。
- 自動合併支援: 內建強大的演算法,能自動處理無衝突的變更,大幅節省手動合併時間。
- 目錄同步比較: 支援完整資料夾的遞迴比對,快速辨識不同目錄間的檔案異動狀態。
- 視覺化摘要列: 透過視窗旁的摘要縮圖,讓使用者一眼掌握整份文件的差異分佈。
- 空白與註解過濾: 提供智慧過濾功能,可忽略縮排空白或註解變更,專注於代碼邏輯。
- 整合式編輯器: 合併結果視窗可直接進行文本編輯,無需切換工具即可完成最終校對。
- 跨平台與編碼相容: 支援 Win/Mac/Linux 系統,並完美處理 UTF-8 與各類 Unicode 編碼。
主要功能、特點
核心定位:卓越的三向比較與合併
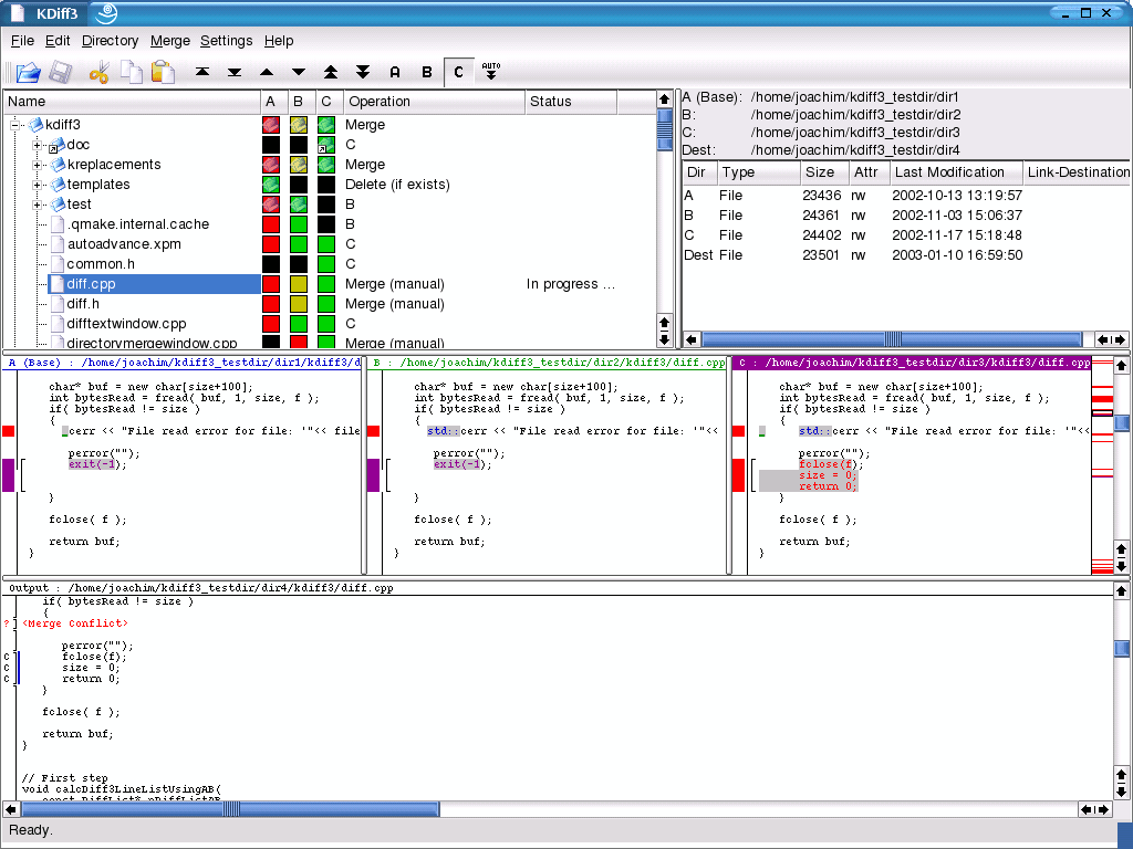
KDiff3 的核心優勢在於其強大的**三向比較(3-way comparison)**能力。與多數僅支援雙向比對的工具不同,它能同時對比原始基準檔案(Base)與兩個不同的修訂版本(Theirs / Yours),並以清晰的顏色標示(如藍色、綠色、洋紅色)區分來源。這種機制讓開發者能迅速釐清多方修改的演進過程,是處理複雜 Git 分支合併衝突時的首選方案。
精準分析:行級與字元級的深度對比
該軟體提供了極高精度的差異檢視功能,不僅能顯示行與行之間的不同,還能精確定位到單一字元的異動。
- 視覺化摘要: 視窗左側設有摘要列(Summary Column),透過縮圖般的顯示方式,讓用戶一眼掌握整份文件的差異分布。
- 空白過濾: 支援智慧隱藏或凸顯空白字元、製表符(Tab)與註解的變更,避免因排版調整(如縮排)而干擾真正的程式碼邏輯審查。
合併自動化:高效的衝突解決編輯器
KDiff3 內建了強大的自動合併功能,能自動處理無衝突的變更,大幅節省手動操作時間。
- 一鍵衝突解決: 當遇到衝突時,使用者只需點擊工具列上的 A/B/C 按鈕,即可快速選取目標來源內容。
- 整合式編輯: 下方的合併結果視窗(Merge Result Window)本身就是一個編輯器,允許用戶在選取來源後直接進行細節微調,無需切換至其他文本工具即可完成最終版本的修復。
跨平台整合:多元環境與目錄同步
作為 KDE 生態系的一員,KDiff3 具備極佳的擴充性與跨平台相容性:
- 目錄比對: 除檔案外,亦支援完整資料夾的比較與合併,能快速掃描兩個或三個目錄間的文件異動狀態。
- 廣泛支援: 完整支援 Windows、Linux 以及 macOS 系統,並與 Windows 檔案總管(殼層擴充)及 KDE Dolphin 深度整合。
- 編碼相容: 支援 Unicode、UTF-8 等多種檔案編碼與換行符號自動偵測,確保在處理不同語系(如中、日文或阿拉伯文)的文件時不會出現亂碼。
系統需求
- Windows:
官方提供安裝程式,支援 Windows 10 與 Windows 11。早期版本(如 v0.9.x)曾支援 Windows 7/8,但最新的穩定版本建議在 64 位元環境下執行。 - macOS:
- 支援 macOS 10.13 (High Sierra) 或更高版本。目前已提供針對 Intel 以及 Apple Silicon (M1/M2/M3) 晶片的安裝版本。
- Linux:
- 作為 KDE 生態系的軟體,它在 Linux 平台上支援最為完整,可透過各發行版的軟體庫、Flatpak 或 AppImage 進行安裝。
版本
v1.11.5( (2024年下半年發佈)
開發者
Joachim Eibl、Michael Reeves
官網
https://kdiff3.sourceforge.net/









